myTeacher - Online-Hilfe

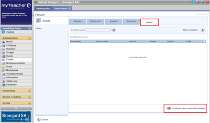
Ein Modul dem Forum hinzufügen

Sie können einem Forum auch ein Modul hinzufügen.

Beim Durchsuchen dieses Moduls kann der Benutzer dann direkt auf dieses Forum zugreifen.

Ein Modul dem Forum hinzufügen  Ein Modul dem Forum hinzufügen
Ein Modul dem Forum hinzufügen

Im Detailbereich Forum auf die Registerkarte Modul klicken und dann Ein Modul dem Forum hinzufügen.

Wählen der oder die Modul und validier.

Diese Webseite benutzt Cookies für Statistiken, zur Seitenoptimierung und für zielgerichtetes Marketing. Mit der weiteren Benutzung dieser Seite akzeptieren Sie den Einsatz von Cookies zu diesen Zwecken. Lesen Sie hier mehr.